AWS Messaging Blog
Category: Security
Enhance email security using VPC endpoints with Amazon SES
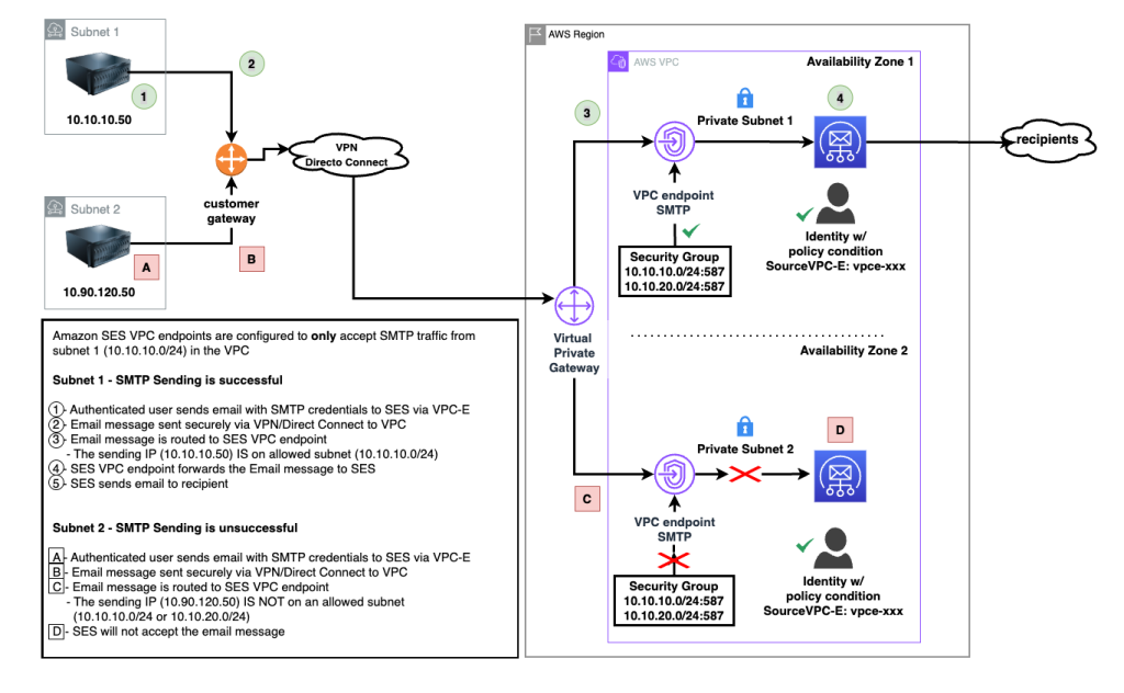
In this post, we discuss and guide you in enhancing your email security by using VPC endpoints with Amazon SES to address critical security challenges faced by organizations sending sensitive communications. The solution demonstrates how to implement network-level controls through VPC endpoints, security groups, and IAM policies to restrict SMTP traffic to authorized networks while maintaining compliance with regulatory frameworks like HIPAA and GDPR.
Improving email security with Amazon SES Mail Manager and Hornetsecurity’s Vade Advanced Email Security Add On
Email continues to be a critical communication channel for businesses, powering essential communications across time zones and locations. But as cyber threats grow more sophisticated, how can organizations protect their most vulnerable communication channel? With the increasing complexity of email-based security risks, businesses need robust solutions to safeguard their digital communications. Today, we’re excited to […]
Complying with DMARC across multiple accounts using Amazon SES
Introduction For enterprises of all sizes, email is a critical piece of infrastructure that supports large volumes of communication from an organization. As such, companies need a robust solution to deal with the complexities this may introduce. In some cases, companies have multiple domains that support several different business units and need a distributed way […]


