AWS Partner Network (APN) Blog
Mainframe Modernization Through AWS Transform Composability: Partner Design Collaboration with Agentic AI
By: Rao Panchomarthi, WW GTM leader for Mainframe Modernization – AWS
By: Saurabh Shrivastava, WW Specialist Solutions Architect Leader for Mainframe modernization – AWS
By: Vipin Gupta, WW Senior Mainframe Modernization Specialist Solutions Architect – AWS
By: Paulo “PC” Coutinho, WW Principal Mainframe Modernization Partner Solutions Architect – AWS
Mainframe applications are the backbone of many enterprises, particularly in banking, insurance, healthcare, and government sectors. These applications, developed decades ago, now carry technical debt and require modernization to meet evolving business needs. Instead of the traditional two-step process of migrating first and modernizing later, AWS Transform for mainframe transforms applications and data during cloud migration. This unified approach eliminates technical debt while delivering cloud benefits simultaneously. As we announced in our recent blog post Accelerating mainframe modernization: Learn how Partners are leveraging AWS Transform, AWS Transform accelerates mainframe modernization journey for organizations from years to months.
This month we announced AWS Transform composability, a new AWS Partner design collaboration initiative that empowers AWS Partners to create specialized modernization AI agents for industry-specific mainframe workloads. Partners develop customized agents that address unique non-functional and functional requirements, modernizing broader legacy tech stacks and addressing industry compliance needs. By combining AWS Partners’ deep industry, technical, and domain expertise with AWS Transform’s intelligent transformation capabilities, customers access targeted solutions for their specific modernization challenges.
Multi-Agent Collaboration with AWS Transform Composability
AWS Transform composability allows partners to develop specialized agents that handle specific aspects of modernization, from assessment, business rules extraction (BRE) to reverse-engineering and forward-engineering. For example, partners create agents for specific legacy technology stacks, healthcare claims processing systems, banking transaction systems, or government regulatory compliance.
Multi-agent systems and Large Language Models (LLMs) transform mainframe applications into cloud-native implementations. AWS announced a design collaboration to enable partner-built agents that leverage their deep domain and practitioner expertise into reusable agents, accelerating and enhancing the modernization process for customers.
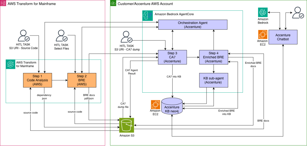
Figure 1 – Accenture’s Multi-Agent Collaboration with AWS Transform for Mainframe
Figure 1 demonstrates how Accenture, in partnership with AWS, developed an orchestration agent for mainframe modernization. This agent combines AWS Transform’s code analysis and business rules extraction capabilities with Accenture’s specialized agents: enriched business rules, CA7, and financial industry knowledgebase. The CA7 agent analyzes mainframe batch job dependencies and workload patterns. The enriched business rules agent enhances the business rules extracted by AWS Transform with industry-specific context. This approach provides tailored workflows matching customers’ needs, de-risks the migration, and accelerates the modernization journey.
Key Capabilities and Business Value for Composability in AWS Transform
The composability approach to mainframe modernization represents a shift in how organizations address their legacy transformation challenges. AWS Transform composability breaks down the modernization process into specialized, interoperable components that partners develop and deploy incrementally. This approach delivers immediate value throughout the modernization journey by integrating partner expertise for technical and industry-specific requirements from day one.
Specialized Pattern Recognition
Partners use AWS Transform composability to develop agents that recognize and handle industry-specific patterns in mainframe code. For example, financial services partners create agents that identify complex interest calculation routines or regulatory reporting patterns, while healthcare partners develop agents specialized in patient data handling patterns or claims processing logic. This increases accuracy in code transformation, reduced testing cycles, and preserves critical business logic that traditional modernization approaches typically miss, such as implicit data type conversions and business rule dependencies.
Custom Code Transformation Rules
Partners implement proprietary transformation methodologies as custom rules within their agents. These rules address unique architectural patterns, coding standards, or optimization techniques developed through years of experience. This customization creates modernized applications that follow industry best practices and customer-specific architectural requirements, leading to improved performance, maintainability, and scalability.
Industry-Specific Knowledge Integration
Composable agents incorporate industry-specific terminology, business concepts, and regulatory requirements directly into the modernization process. This integration ensures that the resulting applications are both technically sound and meet industry-specific needs. This reduces post-transformation adjustments and accelerates validation cycles, increasing confidence in the modernized solution’s compliance with industry regulations and standards.
Accelerated Modernization with Cost Optimization
By using specialized agents that address industry-specific challenges, organizations reduce the time required for mainframe modernization from years to months. The precision and time savings gained through specialized agents translate directly into cost savings. By automating complex, industry-specific aspects of modernization, organizations reduce the manual effort and minimize rework. This results in average cost savings of 30-40% compared to traditional modernization approaches, while delivering efficient cloud-native implementations. Actual savings vary by workload complexity and organizational factors.
Benefits for Partners and Customers
The AWS Transform composability approach delivers advantages for both customers and partners in the mainframe modernization journey. By implementing multi-agent collaboration with LLMs, organizations transform complex mainframe applications into modern cloud-native workloads while preserving critical business functionality.
For Customers
- Industry-tailored solutions: Access modernization solutions specifically designed for your industry’s unique requirements, compliance needs, and best practices. For example, financial services companies use specialized agents that understand complex transaction processing patterns.
- Reduced risk: Use both AWS Transform’s proven modernization platform and partners’ industry expertise to mitigate specific migration risks including cost and timeline overruns. This combined approach provides tested patterns for industry-specific scenarios.
- Faster time-to-value: Use specialized agents to reduce modernization time from years to months. Partners provide pre-built transformations for established industry patterns, which deliver cloud benefits alongside migration.
- Preservation of business logic: Partner agents preserve critical business rules and industry-specific logic, ensuring they are accurately maintained. This includes complex calculations, regulatory requirements, and specialized business workflows.
- Continuous innovation: Benefit from ongoing improvements as partners develop new capabilities to address emerging requirements and opportunities in your industry.
For AWS Partners
- Differentiation through partner agent integration: Embed your proprietary methodologies and industry-specific knowledge directly into the modernization process. This allows you to create specialized offerings based on your unique expertise.
- Service portfolio expansion: Develop and offer specialized modernization services for specific industries or technical domains. For example, create dedicated solutions for healthcare claims processing or financial reporting systems.
- Project delivery acceleration: Reduce project duration from years to months by automating specialized aspects of modernization through customized agents, improving both delivery speed and quality.
- Knowledge scale: Transform your experts’ knowledge into reusable agents that are applied across customer engagements, which reduces delivery time for business case development and proof of concept from months to weeks.
- Innovation opportunities: Create new solutions that address specific industry challenges in mainframe modernization, supporting customers to achieve their transformation goals.
Partner Agent Onboarding for Multi-Agent Collaboration
AWS Transform provides a structured approach for partners to add their specialized agents to AWS Transform. This integration ensures agents work together effectively, maintaining security and reliability while allowing partners to focus on their unique industry expertise.
Figure 2 – Partner Agent Onboarding Process
Figure 2 shows the partner agent onboarding process, which follows these key steps:
- Development and Build: Partners receive the AWS Transform agent primitives’ package and develop agents in their local environment. They test functionality and composability using AWS Transform endpoints with API keys.
- Container Preparation: Once development is complete, partners rebuild the agent using ARM64 architecture optimized for Amazon Bedrock AgentCore.
- Upload to Amazon Elastic Container Registry (ECR): Partners upload the agent container to Amazon ECR and build a Docker image.
- Deployment: The image is deployed on the Amazon Bedrock AgentCore runtime within the partner’s environment for testing.
- Registration: Partners register their agent with the AWS Transform Agent Registry, making it discoverable and available for invocation. This registration step is crucial for integration into the broader AWS Transform framework.
- Invocation: The final stage involves invocation of the agent from the AWS Transform webapp. The job manager searches the agent registry to find the appropriate agent, which is then invoked from the Partner/Customer account.
After successful testing, the Partner’s agent becomes available for use in multi-agent workflows for workload modernization.
AWS Transform Composability Design Collaboration with Partners
These featured partners are early co-innovators in developing specialized agents that accelerate mainframe modernization from years to months. Their multi-agent composable workflows unlock complex modernization opportunities that customers previously considered too time-consuming or dependent on technical and domain expertise. As this initiative continues to deliver breakthrough results, this distinguished group of partners is expanding, transforming how enterprises approach mainframe modernization.
Figure 3 – AWS Transform composability design collaboration Partners
Next steps
AWS Transform composability provides new opportunities for partners and customers to accelerate mainframe modernization. We encourage AWS Partners to explore how AWS Transform composability enhances their mainframe modernization practice, identifying their unique domain expertise that could be encoded into specialized agents, and contact their AWS Partner representative to begin their agent development journey.
Enterprise leaders planning their mainframe modernization journey benefit from engaging with AWS Partners who are using AWS Transform composability to address industry-specific challenges. To learn more about AWS Transform composability, watch the AWS re:Invent session, “Customize Your Mainframe Modernization with Composable agentic AI“, where experts from AWS, Western Union, and Unum share how organizations can build custom modernization workflows using agentic AI and trusted partner solutions.


